一、文件制定背景
为贯彻落实2019年中央一号文件和《国民经济和社会发展第十三个五年规划纲要》等文件精神,加快落实省委、省政府《关于对标三年取得重大进展硬任务扎实推动乡村振兴的实施方案》关于全面加强宅基地管理的任务要求,力争2020年底前基本完成“房地一体”的农村宅基地、集体建设用地确权登记发证任务,有效保障农民合法财产权益,结合我市实际,经市政府同意,我局制定了《湛江市加快推进“房地一体”农村不动产登记发证工作实施方案》(以下简称《方案》)。
二、目标任务
《方案》明确全市2020年底前基本完成对符合登记发证条件的农村宅基地使用权及其地上房屋所有权和集体建设用地使用权及其地上建(构)筑物所有权进行统一确权登记并颁发不动产权证书。同时,为避免重复发证,历史上已分别颁发合法宅基地、集体建设用地使用权证书和房屋所有权证书或者已按“房地一体”原则登记颁发不动产权证书的,即历史上已合法确权登记的宅基地及其地上房屋和集体建设用地及其地上建(构)筑物,无需换发新证。
三、登记范围和申请登记主体
本次确权登记范围是集体土地范围内符合登记发证条件的农村宅基地、集体建设用地及地上永久性存续的、结构完整的农村主要房屋,不包括临时性建筑物和构筑物。同时,根据宅基地使用权和集体建设用地使用权两种不同登记类型明确了申请登记主体的主要内容。

指界工作流程图
四、确权登记原则
鉴于目前我市农村宅基地使用权及其地上房屋所有权和集体建设用地使用权及其地上建(构)筑物所有权确权登记发证率偏低,为尽可能地解决我市农村宅基地和集体建设用地历史存量问题,提高登记发证率,实现“应登尽登”,保障农民的财产权益,从“依法依规、尊重历史、为民利民”的角度出发,《方案》中就宅基地使用权及其地上房屋所有权和集体建设用地使用权及其地上建(构)筑物所有权的确权登记问题分阶段、分情形提出了一些处理原则,为各地出台符合本地实际的确权登记政策提供指导性意见。
一是对于有合法的宅基地使用权来源材料,地上房屋已办理村镇(庄)规划审批手续且竣工的,依法依规办理确权登记。
二是对于有合法的宅基地使用权来源材料,地上房屋已经竣工但未办理村镇(庄)规划审批手续的,以1993年11月1日作为时间界线,该时间节点前建成的房屋,按权属来源确定的宅基地使用面积和房屋实际建筑面积予以确权登记;该时间节点后建成的房屋,通过补办手续的方式来办理确权登记。
三是对于无合法的宅基地使用权来源材料,地上房屋已经竣工的,我们结合国家土地管理政策和农村建设相关政策的沿革,根据法律法规的出台时间,按照1982年以前、1982年至1987年、1987年至1993年、1993年以后以及1990年4月1日至2016年4月25日期间湛江市区中心城区范围内城中村等五个阶段,对不同情形提出了处理原则。对于前四个阶段,经查明土地历史使用情况和现状,由村集体经济组织或村民委员会出具证明并公告30天无异议,视具体情形经镇政府(街道办)审核或经报有权批准机关补办相关审批手续,分阶段处理后,予以确权登记。对于第五个阶段湛江市区中心城区范围内城中村的违法建筑,视具体情形经分类处理后,予以确权登记。涉及扩建的,由各地根据实际情况自行确定处理原则。
四是关于县、镇级政府审批(核)1987年后建房的宅基地面积和建房实际占地面积少于批准占地面积的问题,明确审批面积不得超过120平方米和按批准的占地面积进行确权登记。
五是关于未覆盖村镇(庄)规划的问题,由县级以上人民政府对未覆盖村镇(庄)规划的乡村及未覆盖的时间界限作出认定。房屋建造时所在乡村未覆盖村镇(庄)规划的地区,当事人申请宅基地使用权及其地上房屋所有权登记时,可不提供房屋符合村镇(庄)规划的审批手续。
六是明确宅基地使用权按照“一户一宅”要求确权登记到户。关于“户”的认定问题,明确以“成年”作为分户的认定条件,每名已成年子女可单独视为宅基地确权登记条件中的一“户”。
七是关于宅基地和房屋权利人不一致和保护农村妇女合法权益的问题。引用《广东省自然资源厅关于印发加快处理不动产登记历史遗留问题指导意见的通知》(粤自然资规字〔2018〕5号)对房地权利人不一致问题的规定。同时,根据国家有关政策法规,我们强调了保障农村妇女作为家庭成员应享有的合法权益。
八是关于集体建设用地使用权及其地上建(构)筑物所有权确权登记问题,按照《国土资源部关于进一步加快宅基地和集体建设用地确权登记发证有关问题的通知》(国土资发〔2016〕191号)明确的原则,以1987年1月1日《土地管理法》实施为时间节点分阶段处理。

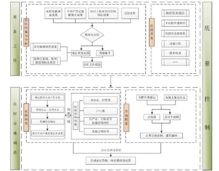
房地调查程序与内容
五、工作要求和工作步骤
一是明确市、县(市、区)政府(管委会)负责组织实施和协调本辖区“房地一体”农村不动产登记发证工作,统一开展权籍调查、登记发证和成果上报等工作。
二是明确了权籍调查的相关要求。各地可根据实际情况选择适合的调查方法,只要满足登记发证要求即可。
三是简化了登记流程。在不违反法律法规并确保必要的登记申请材料不缺失的前提下,对登记流程进行了简化,尽可能地减轻基层工作负担。同时充分发挥村集体的作用,由村委会(社区)协助登记机构收集相关材料,提高登记效率。
四是明确了登记成果的汇交、管理及动态更新机制。
五是以2020年底基本完成确权登记发证任务为目标,倒排时间,明确工作步骤和计划。

技术路线图
六、保障措施
一是确定责任分工。明确各县(市、区)政府(管委会)是本次发证工作的责任主体,具体负责本地区登记发证工作的组织实施。自然资源部门负责统筹协调,具体负责相关方案制定、技术指导、业务培训、成果汇总等工作。财政部门负责工作所需经费保障,做好资金使用监管;住房城乡建设部门负责指导农村房屋建设。农业农村部门负责指导农村宅基地分配、使用管理工作;公安部门负责指导农村宅基地(房屋)门牌编号、提供权利人户籍信息等工作。
二是从妥善处理历史遗留问题、经费保障、宣传动员、加强指导督促等方面要求各地在推进确权登记发证过程中,必须落实相应的保障措施,确保工作顺利开展,切实维护农民合法权益。

权属调查处理方式
https://www.zhanjiang.gov.cn/zjsfw/bmdh/zrzyj/zwggk/bmwj/gfxwj/content/post_1393192.html